来源:汇帮科技 修改日期:2026-03-11 14:00
为什么要将FLV转换为MP4?
在数字视频的发展历程中,FLV(Flash Video)曾是网络流媒体的标志性格式,凭借文件体积小、加载速度快的优势,支撑了早期视频网站的繁荣。然而,随着Flash插件的逐步淘汰,现代设备对FLV的兼容性大幅下降,导致大量FLV视频出现播放卡顿、软件无法识别等问题。将FLV转换为MP4,本质上是解决设备兼容性、提升播放体验的必要操作。
flv怎么转换成mp4格式?简单步骤分享

方法一、汇帮视频格式转换器可以批量把flv转为mp4
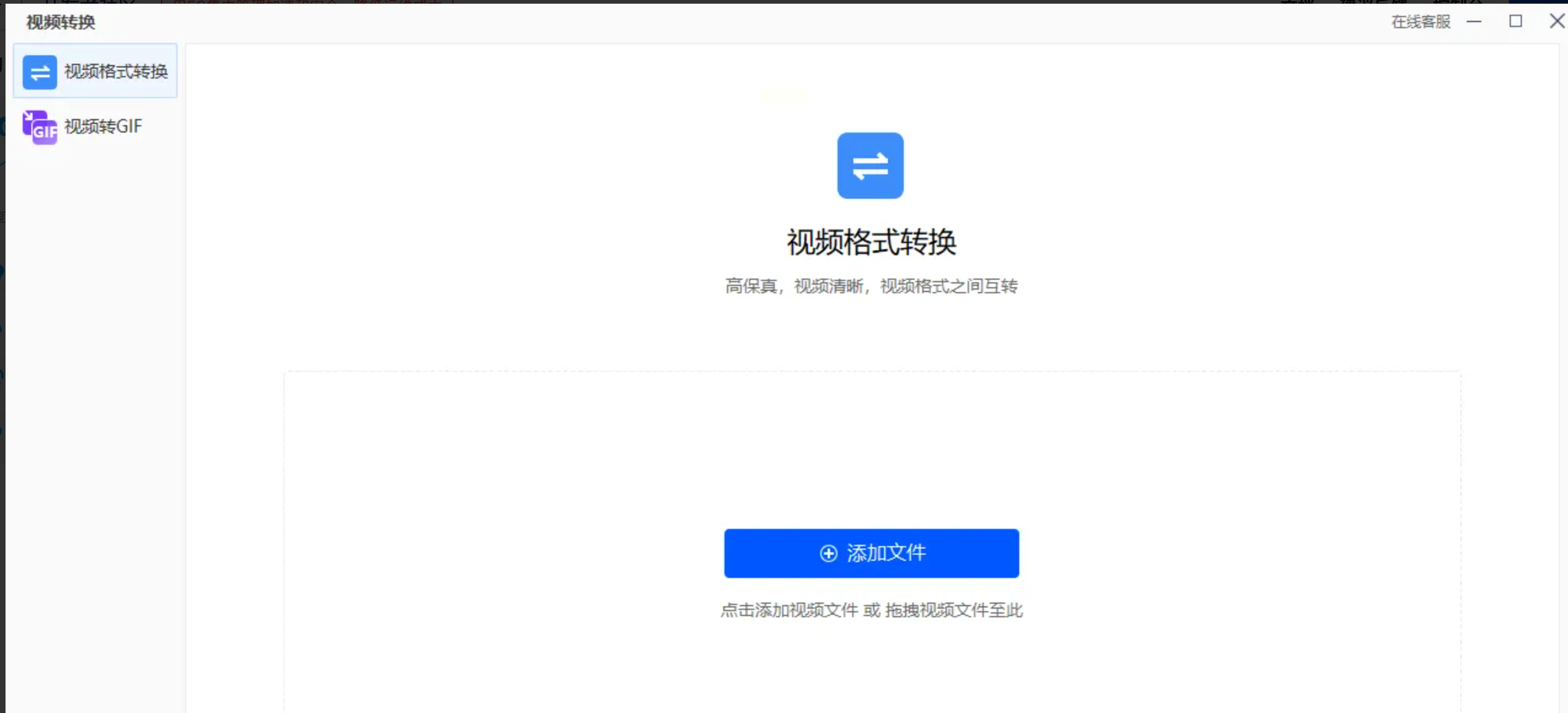
软件名称:汇帮视频格式转换器
下载地址:https://www.huibang168.com/download/wB6PEuwOmFP1
1. 打开软件,在首页选择“格式转换”

2. 导入文件:
- 方法A:直接拖拽FLV文件到软件主界面
- 方法B:点击中间「+」号按钮,在弹出窗口选择目标文件(支持拖放批量导入)

3. 格式设置:在「输出格式」下拉菜单中选择「MP4」,建议保持原文件分辨率(如1920×1080)


4. 路径选择:点击「浏览」按钮指定保存位置,默认桌面路径可修改为D盘等非系统分区

5. 启动转换:点击「开始转换」,进度条显示转换速度


方法二、火虹办公工具直接把分类转为mp4
1. 安装启动:下载火虹办公工具(官网可获取),安装完成后双击桌面图标进入主界面
2. 选择功能:在左侧菜单栏找到「视频处理」模块,点击「视频格式转换」

3. 添加文件:点击「添加文件」按钮,支持单次添加单个文件或批量导入整个文件夹

4. 设置参数:
- 输出格式选择「MP4」,可通过右侧「自定义」调整分辨率(如1080P/720P)
- 转换模式选「极速模式」(追求速度)或「原速模式」(保留画质)

5. 指定路径:在「输出目录」中选择保存位置,避免文件混乱
6. 开始转换:点击右下角「开始转换」,等待进度条完成即可

方法三、Aconvert在线转换帮我们实现视频转mp4
1. 访问平台:打开浏览器输入Aconvert,在首页选择「视频转换器」

2. 上传文件:点击「选择文件」按钮,从本地文件夹选择FLV文件(单个文件≤100MB)

3. 格式设置:在右侧参数区确认「输出格式」为MP4,编码选择H.264(兼容性最佳)
4. 开始转换:点击「Convert」按钮,等待转换完成(约1-5分钟,依文件大小而定)
5. 下载文件:转换完成后点击「Download」保存到本地
方法四、元应视频转换器把flv转mp4
1. 软件下载:载安装包,安装时建议选择「自定义安装」(取消多余组件)

2. 添加文件:点击左上角「+」号批量导入FLV文件,或直接拖拽文件至列表

3. 格式选择:
- 基础设置:保持「MP4」格式,分辨率可选「原尺寸」或「自定义」(如720P压缩)
- 高级设置:点击「参数设置」可调整比特率(建议1500-2500kbps)、帧率(30fps)

4. 转换模式:选择「极速转换」或「高质量转换」,后者适合电影级素材

5. 启动转换:点击右下角「全部转换」,转换完成后自动弹出文件位置
实际操作注意事项
1. 文件备份:转换前建议复制原FLV文件,防止意外损坏
2. 参数设置:分辨率建议保持原文件大小(如1080P无需强行压缩)
3. 格式兼容性:若转换后无法播放,尝试更换编码(如H.265替代H.264)
4. 硬件资源:转换时关闭占用内存的软件(如PS、浏览器),提高转换速度
通过以上方法,无论你是普通用户还是专业创作者,都能高效完成FLV到MP4的转换。掌握格式转换技巧不仅能解决播放难题,更能为后续视频创作、内容分发扫清障碍。建议根据场景灵活选择工具,长期使用时优先本地软件确保数据安全,偶尔应急可借助在线工具。
视频技术在不断进化,格式转换只是基础技能,后续可学习视频压缩、编码优化等进阶技巧,让你的视频内容在各种设备上都能完美呈现。
如果想要深入了解我们的产品,请到 汇帮科技官网 中了解更多产品信息!
没有找到您需要的答案?
不着急,我们有专业的在线客服为您解答!
请扫描客服二维码