来源:汇帮科技 修改日期:2025-10-15 10:00
在短视频和自媒体盛行的当下,把多个视频片段拼接成一个完整作品变得越来越重要。无论是旅行vlog、活动记录还是课程讲解,我们都需要高效地将零散的视频文件合并成流畅的内容。本文将详细介绍6种简单易懂的视频合并方法,涵盖电脑软件、在线工具和手机应用,让你轻松掌握视频拼接技巧,无需专业技能也能完成专业级视频合成。
一、汇帮视频格式转换器(电脑端)
汇帮视频格式转换器是一款功能全面的视频处理工具,支持多种格式转换和视频合并,操作简单直观。
步骤一:下载安装并打开软件
从正规渠道下载汇帮视频格式转换器,安装完成后双击桌面图标启动软件。
步骤二:进入视频合并功能
在软件主界面找到【视频合并】选项并点击,进入合并操作界面。
步骤三:上传需要合并的视频
点击【添加文件】按钮,在弹出的文件浏览器中选择多个视频文件(支持批量导入),也可直接拖拽文件到界面中。注意:不同视频格式需提前确认兼容性,建议优先选择相同格式的视频文件。
步骤四:设置输出参数
在右侧参数设置区,选择导出格式(如MP4、AVI等),可根据需求调整分辨率(如1080P/720P)和比特率(数值越高画质越清晰)。
步骤五:选择保存路径
点击【浏览】按钮,指定合并后视频的保存位置(建议选择硬盘空间充足的文件夹)。
步骤六:开始合并视频
点击【开始合并】按钮,软件将自动处理并生成新的视频文件。完成后可在指定路径查看合并结果,也可勾选“保留原文件”选项避免覆盖原始素材。
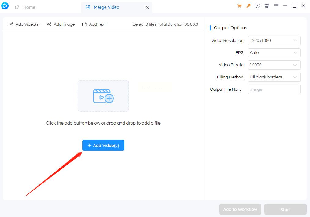
二、AnyVideo Converter(电脑端)
AnyVideo Converter是一款免费视频处理工具,提供完整的视频合并与格式转换功能,适合有基础编辑需求的用户。
步骤一:启动软件并选择合并功能
打开软件后,在主界面点击【Merge Video】(合并视频)选项卡。
步骤二:导入视频文件
点击【Add Video(s)】按钮,从电脑中批量导入需要合并的视频,导入后可通过拖拽调整视频顺序。
步骤三:配置视频参数
在右侧面板设置视频分辨率(如720P)、帧率(24/30fps)和比特率(建议1500-3000kbps),参数设置需根据设备性能和用途调整(手机端观看可选低分辨率)。
步骤四:开始合并
确认参数无误后,点击【Start】按钮开始合并,进度条显示合并状态,完成后可点击【View output file】直接查看结果。
三、视频转换器在线版(无需安装)
在线视频合并工具无需下载软件,适合临时处理视频的用户,操作更轻量化。
步骤一:打开在线工具
通过浏览器访问正规在线视频转换平台(如“视频在线合并”类网站),在首页找到【视频合并】功能入口。
步骤二:上传视频文件
点击【添加文件】按钮,选择本地视频文件(支持批量上传),上传完成后系统自动解析文件格式。
步骤三:设置输出格式
在格式选项中选择合并后的视频格式(如MP4),分辨率建议选择与原视频一致或更高。
步骤四:执行合并并下载
点击【开始转换】按钮,等待处理完成后,点击【下载】按钮保存合并后的视频到本地。注意:部分在线工具可能限制文件大小和转换时长,建议处理前检查文件大小。
四、Cisdem Video Converter(电脑端,高级合并)
Cisdem Video Converter支持多格式视频合并,适合处理复杂场景(如不同比例视频拼接),功能更灵活。
步骤一:导入视频文件
打开软件后,直接将视频文件拖拽到“Converting”界面,或点击【Add Files】按钮添加。
步骤二:选择输出格式
点击左下角【Convert all tasks】旁的格式下拉框,选择目标格式(如MKV、MP4),可设置编码参数(如H.264编码)。
步骤三:开启合并功能
在右下角勾选【Merge】(合并)复选框,系统会自动将导入的所有视频按顺序合并。
步骤四:执行合并转换
点击【Convert】按钮,等待进度条完成后,点击成功提示即可查看合并后的视频。
五、花瓣剪辑(手机端,华为系统自带)
花瓣剪辑是华为手机内置的视频编辑工具,支持视频拼接、图片视频混合合成,适合手机端快速处理。
步骤一:打开应用并选择素材
在手机桌面找到“花瓣剪辑”,点击【开始创作】,从相册中选择需要合并的视频(支持多选)。
步骤二:调整视频顺序
导入视频后,在时间轴上长按视频片段,通过上下拖动调整播放顺序,也可直接点击【↑↓】按钮调整位置。
步骤三:添加转场与编辑
在底部工具栏选择【转场】效果(如淡入淡出、滑动),还可添加滤镜、贴纸、文字说明等元素。
步骤四:导出合并视频
点击右上角【导出】,设置分辨率(1080P/720P)和帧率,确认后等待生成完成,即可分享到社交平台。
六、Clideo(云端在线工具,创意模板)
Clideo是基于云端的视频编辑平台,支持多设备访问,适合追求创意效果的用户。
步骤一:进入合并功能
打开Clideo官网,在首页找到【Video Merger】(视频合并)工具,点击进入。
步骤二:上传视频文件
点击【Choose files】上传本地视频,或从Dropbox、Google Drive导入,支持同时上传10个以内视频文件。
步骤三:设置合并参数
在界面右侧可调整视频顺序、添加背景音乐,还能选择预设模板(如社交平台专用比例:16:9/9:16)。
步骤四:完成合并并下载
点击【Merge】按钮,系统处理完成后点击【Download】保存到本地,所有操作自动保存到云端,方便后续编辑。
常见问题解答
1. Q:合并后的视频文件太大怎么办?
A:可在参数设置中降低分辨率(如从1080P改为720P)或调整比特率(适当降低数值),也可使用在线压缩工具二次处理。
2. Q:不同格式的视频能合并吗?
A:汇帮、Cisdem等软件支持多格式合并,但建议先统一格式(如转为MP4)再合并,避免出现播放异常。
3. Q:手机端合并视频有哪些注意事项?
A:优先选择与手机型号匹配的剪辑工具(如华为/苹果自带软件),合并前确保视频缓存完整,避免导出失败。
4. Q:合并时提示“文件损坏”如何解决?
A:检查原视频是否损坏(可单独播放确认),或更换软件尝试,避免网络中断导致文件不完整。
通过以上方法,无论你是电脑新手还是手机用户,都能快速掌握视频合并技巧。根据场景选择合适的工具,即可轻松完成视频拼接,提升内容创作效率。
如果想要深入了解我们的产品,请到 汇帮科技官网 中了解更多产品信息!
没有找到您需要的答案?
不着急,我们有专业的在线客服为您解答!
请扫描客服二维码