来源:汇帮科技 修改日期:2025-10-28 09:00
在数字化办公日益普及的今天,高效的文件管理成为提升工作效率的关键环节。面对海量文件,如何快速、准确地进行统一标识,是许多用户在日常工作中经常遇到的挑战。例如,为一系列项目文档添加统一后缀,如“_2023版”或“_最终审核”,不仅能简化分类,还能方便后续检索与共享。本文将深入探讨多种批量在文件名后添加相同字符的实用方法,涵盖系统内置工具、第三方软件及在线解决方案,旨在从用户实际需求出发,提供真实可靠、操作简便的指导。无论您是办公新手还是资深用户,都能通过这些方法优化文件管理流程,节省宝贵时间。

Advanced Renamer是一款广受好评的免费批量重命名软件,以其直观的界面和丰富的功能著称。它支持多种重命名模式,包括在文件名后添加固定文本,并允许实时预览修改效果,非常适合办公环境中处理大量文档、图片或媒体文件。该工具基于本地操作,无需联网,能有效保障数据安全,同时提供灵活的定制选项,满足不同用户的个性化需求。
操作步骤:
步骤一:下载并安装Advanced Renamer软件,启动后通过主界面的“Add”按钮导入需要处理的文件或整个文件夹。软件支持拖放操作,可快速加载数百个文件。
步骤二:在“Methods”面板中选择“Add”方法,然后在“Text”字段输入要添加的后缀内容,例如“_2023总结”。确保在“Position”选项中设置为“After name”,以保证文字仅附加到文件名末尾,不影响扩展名。
步骤三:通过预览窗口检查修改后的文件名列表,确认无误后点击“Start Batch”按钮执行重命名。软件会显示处理进度,并在完成后提供详细日志。
扩展建议:除了添加后缀,该工具还支持批量替换、删除字符或序列编号等高级功能。例如,在整理图片集时,可结合日期前缀和后缀,创建更规范的文件名结构。使用前建议备份原文件,避免因误操作导致数据混乱。

汇帮批量重命名是一款专为办公用户设计的轻量级工具,强调易用性和快速处理能力。它支持多种文件格式,并提供一键拖放导入功能,适合处理临时性批量任务,如为会议记录或报告添加统一标识。该软件界面简洁,操作流程线性化,即使对技术不熟悉的用户也能轻松上手。
操作步骤:
步骤一:启动软件后,选择“文件重命名”模块,进入主操作界面。

步骤二:点击“添加文件”按钮或直接拖放目标文件到列表中,软件会自动加载文件预览。

步骤三:在右侧功能栏中找到“插入”选项,并设置添加位置为“末尾”。

步骤四:在文本框中输入需要添加的后缀内容,如“公司名称”。

步骤五:实时查看左侧预览区域,确认文件名修改效果是否符合预期。

步骤六:点击“开始执行”按钮完成重命名,软件会提示处理结果。

步骤七:手动检查文件目录,确保文件名已更新且文件内容未受损。

注意事项:该软件在处理大量文件时可能占用一定系统资源,建议分批操作以提升稳定性。同时,它仅限于本地使用,避免了数据外泄风险。
在线重命名工具为临时性文件处理提供了极大便利,无需安装任何软件,通过浏览器即可完成操作。这类工具通常支持拖放上传和批量处理,适合快速为非敏感文件(如公开资料或备份文档)添加后缀。然而,用户需谨慎选择平台,优先考虑那些明确隐私政策且无广告干扰的知名网站,以降低数据泄露风险。
操作步骤:
步骤一:在浏览器中访问一个信誉良好的在线重命名网站,确保其使用HTTPS协议以保障传输安全。
步骤二:通过上传按钮或拖放区域添加需要重命名的文件,多数工具支持一次处理多个文件。
步骤三:在功能选项中找到“添加后缀”或类似设置,输入目标文字,例如“_临时版”。
步骤四:预览生成的文件名列表,确认无误后启动处理流程。
步骤五:下载重命名后的文件到本地目录,并验证文件完整性。
风险提示:在线工具可能受网络速度影响,且文件上传至第三方服务器存在潜在隐私问题。建议仅用于处理非机密文件,并在使用后清除浏览器缓存。此外,部分免费工具可能有文件数量或大小限制,需提前查阅说明。

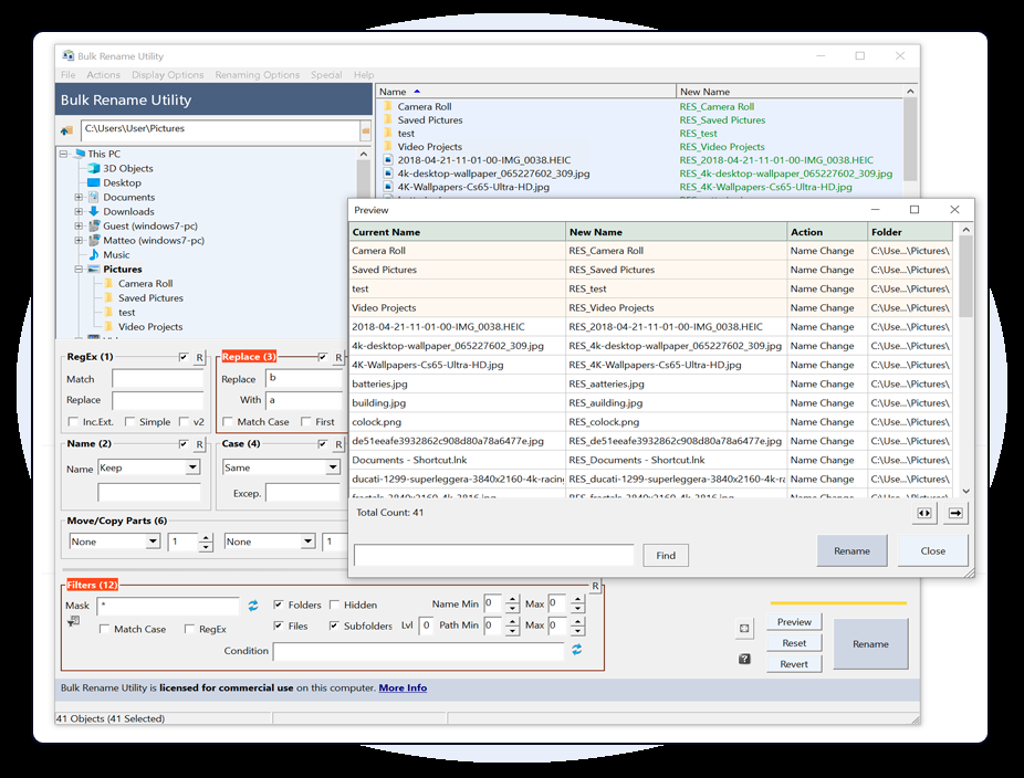
Bulk Rename Utility是一款功能强大的免费桌面软件,专为需要精细控制重命名规则的用户设计。它支持多种高级选项,如正则表达式、大小写转换和条件筛选,尤其适合处理复杂文件结构,例如为数千个文档添加动态后缀。该软件界面虽略显专业,但通过分栏布局和实时预览,能帮助用户快速掌握核心操作。
操作步骤:
步骤一:从官方网站下载并安装软件,启动后通过左侧目录树导航到目标文件夹,文件列表将自动显示在主界面。
步骤二:在“Add”选项卡中定位“Suffix”字段,输入要添加的文字,如“_归档”。
步骤三:利用预览列检查修改效果,确保后缀位置正确且未影响文件扩展名。
步骤四:点击右上角的“Rename”按钮执行操作,软件会生成详细日志以供核对。
优势分析:该工具支持批量处理海量文件,并可结合其他功能(如删除特定字符或添加序号)实现综合管理。例如,在整理科研数据时,可通过后缀标识版本号,提升文件追踪效率。重要提醒:操作前务必备份原文件,因为高级功能一旦误用可能导致不可逆修改。

通过以上4种方法,我们可以看到,批量在文件名后添加相同字符并非难事,关键在于选择适合自身需求的工具。从图形化软件的简便操作到命令行脚本的自动化效率,每种方案都有其独特优势。在实际应用中,用户应结合文件数量、安全要求及技术熟练度进行决策:对于日常办公,Advanced Renamer或汇帮软件提供了平衡易用性与功能性的选择;而在线工具则适合临时性任务;PowerShell和终端命令更能满足技术爱好者的定制化需求。无论采用哪种方式,定期备份文件、预览修改结果都是避免失误的重要习惯。高效的文件管理不仅能提升个人工作效率,还能为团队协作奠定坚实基础,值得我们在日常工作中不断探索和优化。
如果想要深入了解我们的产品,请到 汇帮科技官网 中了解更多产品信息!
没有找到您需要的答案?
不着急,我们有专业的在线客服为您解答!
请扫描客服二维码