来源:汇帮科技 修改日期:2026-01-28 10:00
在办公场景中,PDF文件的创建时间或修改时间可能需要根据实际需求调整。无论是为了统一归档规范,还是修正历史记录,灵活调整文件时间属性都能提升文档管理效率。以下将详细介绍几款实用工具的操作方法,帮助你轻松修改PDF的时间信息。
软件名称:汇帮批量重命名
下载地址:https://www.huibang168.com/download/4qgNl8jfYlLV
首先,去官网下载并安装汇帮批量重命名软件,完成后打开软件界面。在功能选项中选择"文件属性修改"模块进入操作界面。
左侧区域是文件上传区,支持批量导入不同格式文件,你可以直接将需要修改的PDF文件拖拽到上传区域,或者点击"添加文件"按钮逐个选取,支持一次上传多个PDF文件,提高处理效率。
文件导入后,右侧会清晰显示每个PDF的原始创建时间和修改时间信息。点击对应时间的编辑框,会弹出系统日历和时间选择器,你可以手动调整年份、月份、日期以及具体时分秒,设置完成后点击确认保存。
最后,点击界面右下角的"开始执行"按钮,软件会自动批量修改所有选中PDF文件的时间属性。稍等片刻,你就能在文件属性中看到修改后的时间已更新,整个过程快速且无需额外配置。
访问Smallpdf的官方网站,在首页找到"编辑PDF"功能区,选择"元数据编辑"选项。上传需要修改时间的PDF文件,支持单个或多个文件上传。
上传完成后,系统会展示文件的基本信息,包括创建时间、修改时间和作者信息等。在"元数据编辑"面板中,找到日期修改区域,点击创建时间或修改时间对应的输入框,直接输入新的时间数值,或者通过系统日历选择时间点。
调整好时间后,点击"应用更改"按钮,然后选择"下载文件"。系统会重新生成一个新的PDF文件,原文件的时间信息已被更新,下载后的文件可以直接查看修改后的时间属性。
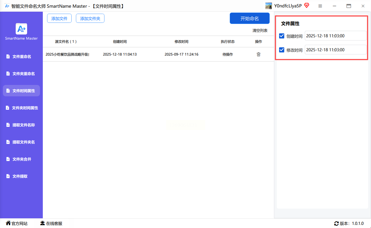
从官网下载安装智能文件命名大师,打开软件后在功能菜单中选择"文件属性修改"选项。在文件上传区域,将需要修改的PDF文件导入,支持批量选择多个文件,界面会自动识别文件格式并加载相关信息。
文件加载完成后,右侧会显示每个PDF的原始创建时间、修改时间等元数据。
点击目标时间的编辑框,弹出时间设置窗口,你可以精确设置新的时间参数,比如将创建时间改为项目启动日期,或者调整为最近的修改时间。
设置完成后,点击界面中的"执行修改"按钮,软件会立即处理所有选中的PDF文件。
处理完成后,你可以在文件属性中验证修改结果,确保时间信息更新正确。
作为国产主流PDF工具,福昕PDF编辑器不仅能修改文件时间,还具备强大的PDF内容编辑功能。打开软件后,点击"文件"菜单中的"属性"选项,在弹出的文件属性窗口中找到"描述"标签。
在"描述"标签页中,系统会显示文件的创建时间、修改时间等基本信息。这里可以直接编辑创建时间和修改时间,点击时间输入框后,通过系统日历选择新的时间,或者手动输入时间戳。
修改完成后点击"确定",然后选择"文件"菜单中的"保存"选项。需要注意的是,福昕编辑器修改的是文件的元数据信息,保存后的PDF文件时间属性会同步更新,适合同时需要编辑PDF内容和调整时间的场景。
常见问题解答
问:修改后的PDF文件是否会影响原文件?
答:所有工具操作均为生成新文件,原文件不会被覆盖,建议修改前做好备份。
问:为什么修改后的时间无法保存?
答:可能是权限问题,需要以管理员身份运行软件;或者目标时间设置不符合系统格式要求,需检查年份范围和格式是否正确。
问:能否设置相对时间(如比当前时间早/晚几天)?
答:部分工具支持相对时间计算,例如设置"创建时间"为"2023-01-01",或通过"比当前时间早3天"等方式快速设置。
问:修改后的文件能否保留原有的PDF内容?
答:所有工具在修改时间时均采用元数据更新方式,PDF的页面内容、文字、图片等均不会被改变,仅时间属性发生变化。
通过以上工具,你可以根据实际需求选择合适的方法修改PDF文件时间。汇帮批量重命名适合需要处理大量PDF文件的场景,Smallpdf适合临时在线修改的需求,福昕编辑器则适合兼顾内容编辑的情况。
操作时需注意:修改后的文件时间可能影响某些系统的文件排序或归档逻辑,建议提前确认目标系统的兼容性;对于需要法律合规的文档,需确保修改行为符合相关规定,避免用于伪造文件等违规用途。
掌握这些方法后,无论是日常办公中的文档整理,还是项目归档时的时间规范,都能高效完成PDF时间的修改工作,让文件管理更加灵活有序。
如果想要深入了解我们的产品,请到 汇帮科技官网 中了解更多产品信息!
没有找到您需要的答案?
不着急,我们有专业的在线客服为您解答!
请扫描客服二维码